1. 简介
Spring Batch 是一个基于 Spring 框架的批处理框架,它提供了一组完整的 API 和工具,用于处理大量数据操作,例如读取、处理和写入数据。Spring Batch 具有高度可扩展性,允许处理从小型到大型、复杂的批处理作业。
- Spring Batch 支持各种各样的数据源,例如文件、数据库、JMS 等,它还提供了一组丰富的工具和组件,用于处理各种批处理场景,例如异常处理、分片处理、事务管理、并发处理等。
- 此外,Spring Batch 还提供了作业调度和监控等功能,使得管理和运行批处理作业变得更加方便。
Spring Batch 是一个开源框架,非常适合处理数据量大、处理逻辑复杂的批处理任务。 它的灵活性和可扩展性使得它成为企业级应用程序中常用的批处理框架之一。
Spring Batch 是一个批处理应用框架,不是调度框架,但需要和调度框架合作来构建完成的批处理任务。它只关注批处理任务相关的问题,如事务、并发、监控、执行等。并不提供相应的调度功能。如果需要使用调用框架,在商业开源软件中已经有很多优秀的企业级调度框架(如 Quartz、Tivoli、Control-M、Cron 等)可以使用。
Gitee 代码仓(后文例子)
https://gitee.com/gu-yuechen/spring-batch-study
1.1 学习资源与概述
对于 Spring Batch 的学习资料,Spring 的官方文档 是最好的起点。
此外,还有一些在线课程可以帮助您深入了解 Spring Batch,例如在 Udemy 和 Coursera 上都有一些优秀的 Spring Batch 在线课程,您可以选择其中的一门或多门课程学习。
无论您选择哪种学习方式,建议您通过实践来巩固所学知识。编写一些简单的 Spring Batch 作业,并尝试在其中使用 Spring Batch 的各种功能。
言归正传,Spring Batch 这个框架主要有以下功能:
- Transaction management (事务管理)
- Chunk based processing (基于块的处理)
- Declarative I/O (声明式的输入输出)
- Start/Stop/Restart (启动/停止/再启动)
- Retry/Skip (重试/跳过)

该框架一共有 4 个主要角色:
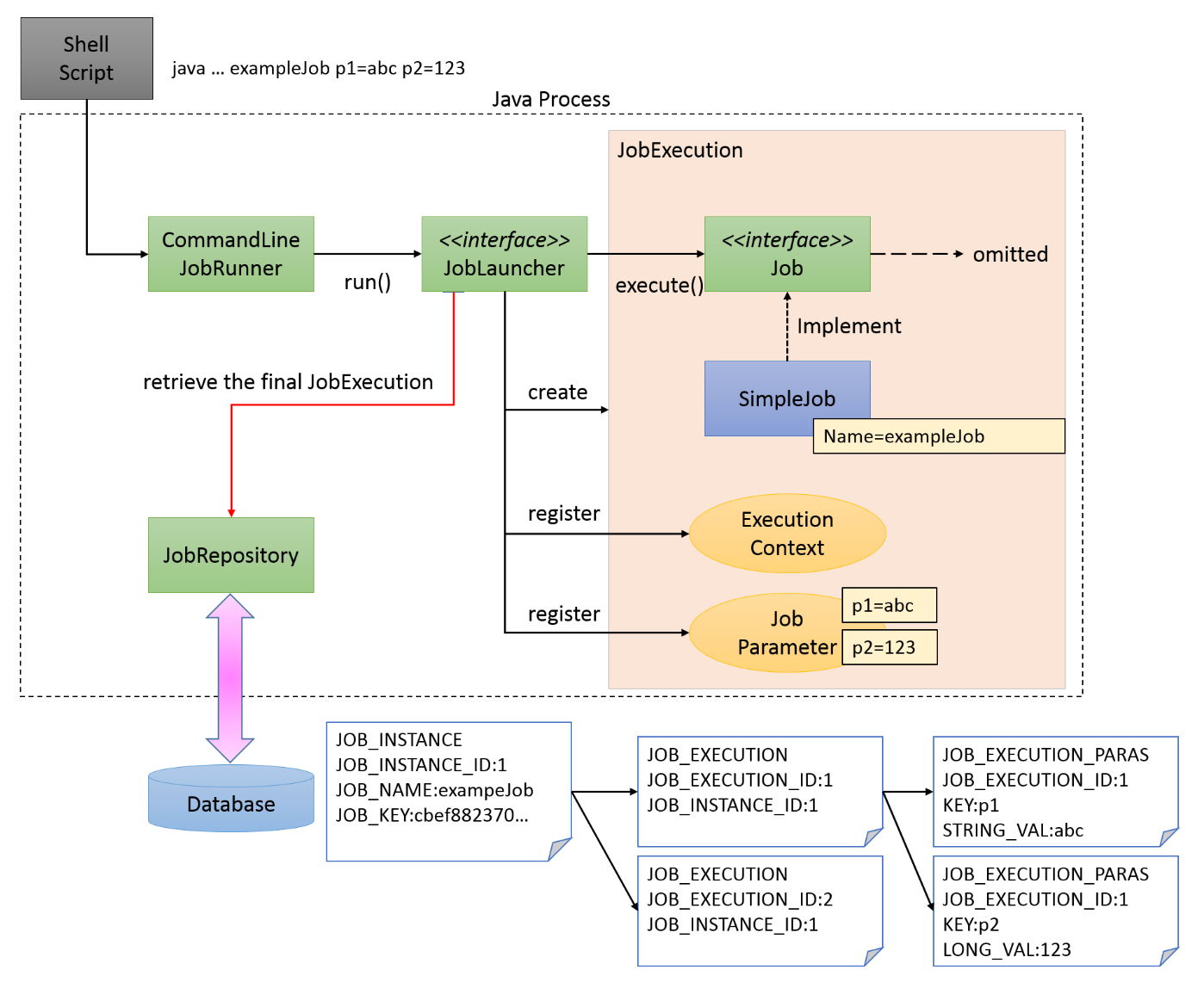
- JobLauncher 是任务启动器,通过它来启动任务,可以看做是程序的入口。
- Job 代表着一个具体的任务。
- Step 代表着一个具体的步骤,一个 Job 可以包含多个 Step(想象把大象放进冰箱这个任务需要多少个步骤)
- JobRepository 是存储数据的地方,可以看做是一个数据库的接口,在任务执行的时候需要通过它来记录任务状态等等信息。
1.2 搭建 SpringBatch 项目

pom.xml
<?xml version="1.0" encoding="UTF-8"?>
<project xmlns="http://maven.apache.org/POM/4.0.0" xmlns:xsi="http://www.w3.org/2001/XMLSchema-instance"
xsi:schemaLocation="http://maven.apache.org/POM/4.0.0 https://maven.apache.org/xsd/maven-4.0.0.xsd">
<modelVersion>4.0.0</modelVersion>
<parent>
<groupId>org.springframework.boot</groupId>
<artifactId>spring-boot-starter-parent</artifactId>
<version>2.7.10</version>
<relativePath/> <!-- lookup parent from repository -->
</parent>
<groupId>com.sb</groupId>
<artifactId>springbatch</artifactId>
<version>0.0.1-SNAPSHOT</version>
<name>springbatch</name>
<description>Demo project for Spring Batch</description>
<properties>
<java.version>1.8</java.version>
</properties>
<dependencies>
<dependency>
<groupId>org.springframework.boot</groupId>
<artifactId>spring-boot-starter-batch</artifactId>
</dependency>
<!-- 给定一个数据库的依赖, 不然项目会无法成功启动 -->
<dependency>
<groupId>com.h2database</groupId>
<artifactId>h2</artifactId>
<scope>runtime</scope>
</dependency>
<dependency>
<groupId>org.springframework.boot</groupId>
<artifactId>spring-boot-starter-test</artifactId>
<scope>test</scope>
</dependency>
<dependency>
<groupId>org.springframework.batch</groupId>
<artifactId>spring-batch-test</artifactId>
<scope>test</scope>
</dependency>
</dependencies>
<build>
<plugins>
<plugin>
<groupId>org.springframework.boot</groupId>
<artifactId>spring-boot-maven-plugin</artifactId>
</plugin>
</plugins>
</build>
</project>
1.3 SpringBatch 入门级程序
JobConfiguration.java
package com.sb.springbatch.config;
import org.springframework.batch.core.*;
import org.springframework.batch.repeat.RepeatStatus;
import org.springframework.beans.factory.annotation.Autowired;
import org.springframework.context.annotation.Bean;
import org.springframework.context.annotation.Configuration;
@Configuration
@EnableBatchProcessing
public class JobConfiguration {
// 注入 创建任务对象的 对象
@Autowired
private JobBuilderFactory jobBuilderFactory;
// 注入 创建Step对象的 对象 (任务的执行由若干Step组成)
@Autowired
private StepBuilderFactory stepBuilderFactory;
// 创建 任务对象
@Bean
public Job helloWorldJob() {
return jobBuilderFactory.get("helloWorldJob")
.start(step1())
.next(step2())
.build();
}
// Step#1
@Bean
public Step step1() {
return stepBuilderFactory.get("step1")
.tasklet(new Tasklet() {
@Override
public RepeatStatus execute(StepContribution stepContribution, ChunkContext chunkContext) throws Exception {
System.out.println("Hello World!");
return RepeatStatus.FINISHED;
}
}).build();
}
// Step#2
@Bean
public Step step2() {
return stepBuilderFactory.get("step2")
.tasklet(new Tasklet() {
@Override
public RepeatStatus execute(StepContribution stepContribution, ChunkContext chunkContext) throws Exception {
System.out.println("My first job!");
return RepeatStatus.FINISHED;
}
}).build();
}
}
1.4 DB 替换为 MySQL
pom.xml
<!-- 给定一个数据库的依赖, 不然项目会无法成功启动 -->
<!--
<dependency>
<groupId>com.h2database</groupId>
<artifactId>h2</artifactId>
<scope>runtime</scope>
</dependency>
-->
<dependency>
<groupId>mysql</groupId>
<artifactId>mysql-connector-java</artifactId>
<version>8.0.17</version>
</dependency>
<dependency>
<groupId>org.springframework.boot</groupId>
<artifactId>spring-boot-starter-jdbc</artifactId>
<version>2.6.3</version>
</dependency>
application.properties
spring.datasource.driver-class-name=com.mysql.cj.jdbc.Driver
spring.datasource.url=jdbc:mysql://localhost:3306/springbatch?serverTimezone=UTC&characterEncoding=utf8&useUnicode=true&useSSL=true
spring.datasource.username=root
spring.datasource.password=1234
spring.sql.init.schema-locations=classpath:/org/springframework/batch/core/schema-mysql.sql
spring.batch.jdbc.initialize-schema=always
再次启动刚才的任务后,会发现我们在 mysql 中建的库 springbatch 中多了很多张表,如下:

1.5 核心 API 介绍

JobInstance
该概念与 Job 的关系和 Java 中实例和类的关系一样。
Job 定义了一个工作流程,JobInstance 就是该工作流程的一个具体实例。
一个 Job 可以有多个 JobInstance。
多个 JobInstance 的区别其实就是下述 JobParameters 的不同导致的。
JobParameters
是组可以贯穿整 Job 的运行时配置参数。
不同的配置将产生不同的 JobInstance。
如果你是使用相同的 JobParameters 运行同一个 Job,那么这次运行会重用上次的参数。
JobExecution
该概念表示 JobInstance 的一次运行。
JobInstance 运行时可能会成功或者失败。
每次 JobInstance 的运行都会产生 1 个 JobExecution。(即便每次的参数都一样)

StepExecution
类似于 JobExecution,该对象表示 Step 的运行。
Step 是 Job 的一部分,因此一个 StepExecution 会关联到一个 JobExecution。
另外,该对象还会存储如下 Step 运行相关的所有信息。

ExecutionContext
即上下文,有 JobExecutionContext 和 StepExecutionContext 两种分别对应前面的 Job/Step。
从前面的 JobExecution、StepExecution 的属性介绍中已经提到该概念。
说穿了,该概念就是指一个容器。(类似于 Spring 中的 ApplicationContext)
该容器由 Batch 框架控制,框架会对该容器持久化。
开发者可以使用该容器保存一些信息,以支持在整个 Job 或 Step 中共享这些数据。(依赖注入)